Linux 活用ノウハウ
KDE neon Plasma
NASへの接続 と NASのホームディレクトリ配下へのマウント
KDE neon Plasma
NASへの接続 と NASのホームディレクトリ配下へのマウント
KDE neon で使用するアプリは、アプリの「開く」で表示されるフォルダー一覧に「NAS のドライブ」が表示され、アプリから直接 NAS にあるドキュメントにアクセス出来ることが望ましい。
以下、KDE neon での NASへの接続要領 と 「NASをホームディレクトリ配下にマウント」する方法を記録した。
スポンサー リンク
目 次
1. NAS(Synology)への接続
2. テキストエディタ「Kate」での NASへのアクセス
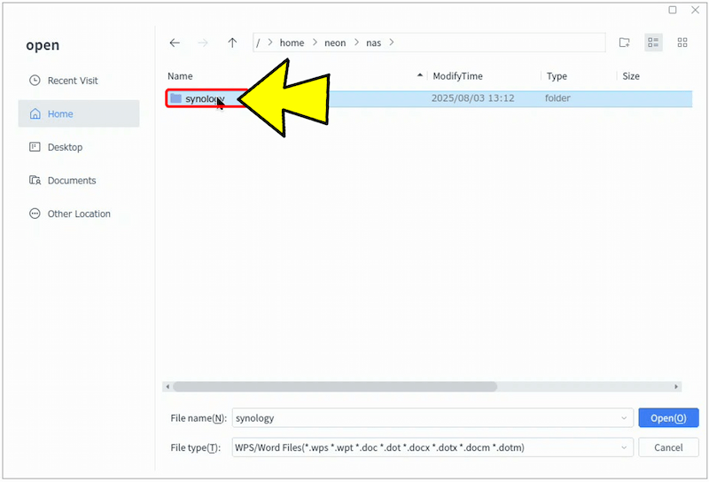
「WPS Office」での NASへのアクセス
WPS Office が 必ず表示する のは
🔎 /home/ユーザー名/*
配下のフォルダーやファイルです。
🔎 /home/ユーザー名/*
配下のフォルダーやファイルです。
⭐ 解決策:NASを「ホームディレクトリ配下」にマウントする。
3. NASを ホームディレクトリ配下にマウントする
① マウントポイントの作成。
mkdir -p ~/nas/synology
mkdir -p ~/nas/synology
② 認証情報ファイルの作成。
sudo nano /home/neon/.smbcredentials_synology
sudo nano /home/neon/.smbcredentials_synology
中身:NAS(Synology)のユーザー名とパスワード。
username=xxxxx
password=yyyyyy
username=xxxxx
password=yyyyyy
権限を制限。
sudo chmod 600 ~/.smbcredentials_synology
sudo chmod 600 ~/.smbcredentials_synology
③ /etc/fstab に SMB マウントを追加。
sudo nano /etc/fstab
sudo nano /etc/fstab
//<NASサーバー名>.local/home /home/neon/nas/synology cifs credentials=/home/neon/.smbcredentials_synology,iocharset=utf8,uid=1000,gid=1000,file_mode=0664,dir_mode=0775,vers=2.0,_netdev 0 0
⚠️ /etc/fstab ファイルでは、1つのエントリ(1行)を途中で改行(折り返し)して記述することはできません。
④ マウント。
sudo mount -a
sudo mount -a
エラーが出なければ成功。
⑤ ターミナルで確認。
ls -la ~/nas/synology
ls -la ~/nas/synology
👍 NAS内のファイルが見えればOK 。
4. WPS Office での NASへのアクセス
「Kate」から NASへのアクセスの変化
🧰 NASへのアクセスが、格段と容易になる。
5. SMB設定を 2.0 → 3.x に変更する方法(Synologyの場合)
Synology では 3.0 / 3.1.1 が普通に使える。
④./etc/fstab の vers=2.0 から vers=3.1.1 に修正する。
sudo nano /etc/fstab
sudo nano /etc/fstab
まずは 3.0:vers=3.0
sudo umount ~/nas/synology
sudo mount -a
sudo mount -a
問題なければ、次に 3.1.1:vers=3.1.1
6. fstabマウント設定 オプションの追加
• スリープ復帰後に切れない設定。
• NASが起動していない時でもブートを止めない設定。
• NASが起動していない時でもブートを止めない設定。
serverino,soft,nofail,_netdev,x-systemd.automount 0 0
① スリープ復帰後に切れない設定。
オプション :効果
🔹x-systemd.automount :アクセス時に自動再マウント
🔹nofail :切断時でも起動を続行
🔹soft :ハング防止(WPS使用時に重要)
🔹_netdev :ネットワーク確立後にマウント
オプション :効果
🔹x-systemd.automount :アクセス時に自動再マウント
🔹nofail :切断時でも起動を続行
🔹soft :ハング防止(WPS使用時に重要)
🔹_netdev :ネットワーク確立後にマウント
👉 これだけで、復帰後もほぼ切れない。
② NASが起動していない時でもブートを止めない。
✅ 必須オプション
🔹nofail
🔹x-systemd.automount
✅ 必須オプション
🔹nofail
🔹x-systemd.automount
なぜ止まらなくなる?
• 起動時は マウントしない。
• 初アクセス時にだけ接続。
• NASが無ければ静かにスキップ。
• 起動時は マウントしない。
• 初アクセス時にだけ接続。
• NASが無ければ静かにスキップ。
📌 systemd世代では
auto より automount が圧倒的に安定です。
auto より automount が圧倒的に安定です。
以上で、アプリから NASへのアクセスが格段と便利になる。
以上。
(2025.12.24)
スポンサー リンク

































